Data Analysis with SQL
In my recent projects, I utilized Azure SQL Server, MySQL, and Data Lake for data storage. To facilitate easy and secure calculations, I connected Azure SQL Server with SQL Server Management Studio (SSMS). In the photo below, I have provided a sample SQL calculation performed in SSMS while connected to Azure SQL Server.

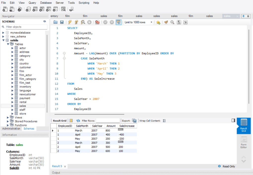
I have also used MySQL installed in local computers in different stores. I have added some sample calculations performed on MySQL.



I also utilized Azure Synapse Analytics as a serverless data warehouse and created an external table to access data stored in the Azure data lake.

Github link: https://github.com/kuldipm1984/Finance-and-sales-KPI/